引言
在汽车科技飞速发展的今天,智能汽车已经不再是科幻电影中的幻想,而是实实在在走进了我们的生活。而在这背后,有一个默默无名却又至关重要的 “英雄”—— 车载T-Box,它就像汽车的智能大脑,连接着车辆与外部世界,为我们开启了全新的驾驶体验。
车载T-BOX简介
车载T-Box,英文全称Telematics Box,是车载通信模块的核心组件,它是嵌入在汽车内部的通信设备,主要用于收集、处理并传输车辆运行数据,提供车载设备间的无线通信和远程控制等功能。
车载T-BOX的工作原理
它通过集成多种先进的通信和电子技术,实现车辆与外部网络(如互联网、移动网络、车厂服务器等)之间的信息交互。远程/车载通信模块,是一个集成车身网络和无线通讯功能的智能终端设备,T-BOX实现了多媒体车机与TSP以及互联网之间的无线路由器. 使得用户有机会远程访问。车辆所配备的各ECU,实现对车辆的启停发动机、开关空调、开关天窗、开关后备箱门、开关车门、闪灯鸣笛等远程控制,并且TBOX设计有 MCU 来接收处理CAN消息,直接访问车辆所配备的各ECU。
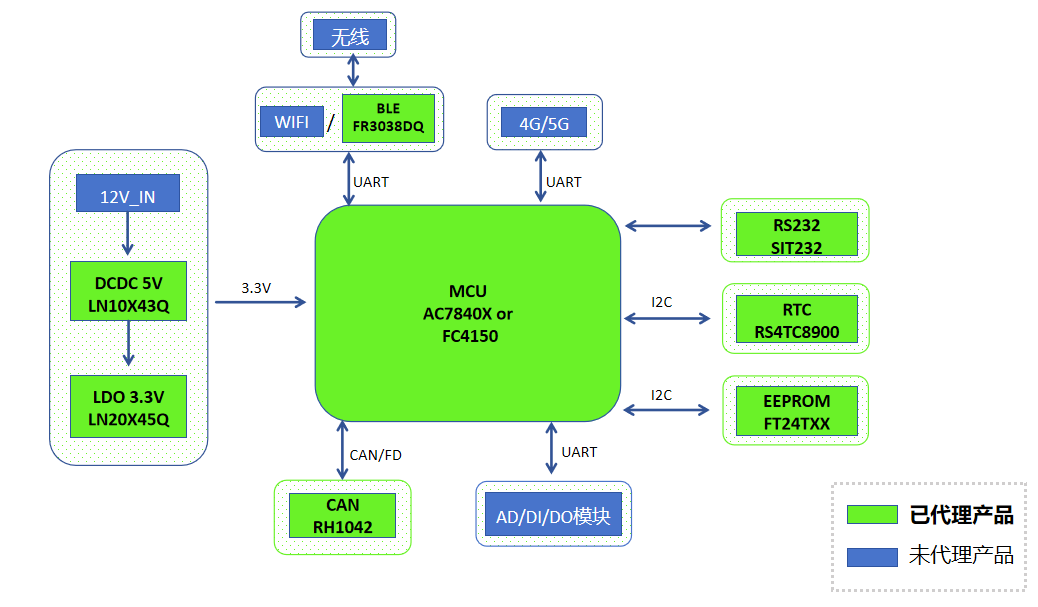
车载T-BOX系统大致应用框图
矽力杰的电源T-BOX推荐构图(下图)

主控制器(MCU):作为控制中心,主控制器负责处理输入信号、执行控制算法并驱动其他器件。
开关稳压器(DCDC):基于先进的开关电源技术原理。与传统的线性稳压器相比,最大的优势在于能够以更高的效率进行电压转换。将输入直压斩波成脉冲电压,利用储能处理得到稳定的输出直流电压。
CAN控制信号:CAN通过各个电子控制单元之间的实时数据通信,使电动空调系统能够与汽车的其他控制系统(如引擎管理系统、车身控制模块等)进行信息交换。同时采用多主机结构,支持多路数据传输,能够有效减少延迟,提升系统的响应速度。
带电可擦可编程只读存储器(EEPROM):是一种掉电后数据不丢失的存储芯片。在空调压缩机方案中,可以用于保护设备的重要数据,在设备启动时供控制系统读取。当压缩机系统发生故障或异常时,EEPROM可以存储故障代码和错误信息,帮助技术人员进行诊断和维修。也可以通过存储程序代码的完整性,防止非法操作或未经授权的修改。
RS232:一种串行通信接口标准。它规定了数据终端设备(DTE,如计算机)和数据通信设备(DCE,如调制解调器)之间串行二进制数据交换的接口技术标准。
BLE,即蓝牙低能耗(Bluetooth Low Energy):是蓝牙技术联盟设计和销售的一种个人局域网技术。它是传统蓝牙技术的一个子集,但专注于以较低的功耗实现短距离的数据传输。
RTC 是实时时钟(Real - Time Clock):它是一种集成电路,主要功能是提供精确的时间和日期信息。RTC 芯片通常能够独立于系统主处理器运行,即使系统电源关闭,也可以通过备用电池(如纽扣电池)继续保持计时功能。
车载T-BOX方案国产芯片推荐

|
推荐品牌 |
类型 |
参考类型 |
|
Autochips |
MCU |
AC7840X、AC7842X |
|
Flagchip |
MCU |
FC4150 |
|
LEN |
DCDC |
LN10X43Q1 |
|
LDO |
LN20x45Q1 |
|
|
SIT |
RS232 |
SIT232、SIT232E、SITE232E |
|
RHC |
CAN |
RH1042Q |
|
FMD |
EEPROM |
FT24AXX |
|
Raystar |
RTC |
RS4TC8900 |
|
FREQCHIP |
BLE |
FR3038DQ |
|
Silergy |
高压LDO |
SA21345系列 |
|
高压Buck |
SA24401/3 |
|
|
2A/3A/6A 低压Buck |
SA23002/3/6 |
|
|
1.2V~25V, 15A Sync. Boost |
SA22115 |
|
|
500mA LDO + Linear charger |
SA61930 |
|
|
电量计Fuel Gauge |
SA59202 |
|
|
高共模抑制比音频运放 |
SA51023 |
|
|
10W Class-D 音频功放 |
SA51024 |
|
|
21V,8/20WClass-D音频功放 |
SA51034/54 |
|
|
40V,8/22W,Class-D音频功放 |
SA51510/11 |
|
|
LIN/CAN ESD器件 |
SATO3N24/SAT01N24 |
车载T-BOX系统通常由以下几部分组成
杰发|AC7840x系列(主控制器)
杰发科技专注于汽车电子芯片及相关系统的研发与设计,成立于2013年,国内最早汽车芯片设计企业之一。四维图新全资子公司。合肥、深圳、上海、武汉设有研发及市场销售中心,主要产品有MCU、SOC、胎压芯片和音频功放。其中SOC和MCU车规级产线出货量遥遥领先,与全球众多主流车厂及Tier 1合作,芯片搭载到国内超95%以上的整车厂。车规级MCU有AC7801x系列、AC781x系列和AC784x系列,MCU累计出货量超9000万颗。
选用杰发AC7840x系列芯片作为主控制器,其基于高达120MHz的ARM Cortex-M4F内核,具备车规级标准。该芯片内置高速存储器,提供丰富的I/O端口和多种外设接口。其电压范围为2.7V至5.5V,片内Flash最高可达1M CFlash(分为两个bank,512KB + 512KB)和128KB的DFlash,均支持ECC校验。此外,最大128KB的系统SRAM(包含4KB的FlexRAM)同样支持ECC。
在通信接口方面,AC7840x系列芯片提供了多种选择,包括CAN-FD、SPI、I2C、UART/LIN、ADC和CMP。该芯片还具备强大的功能和信息安全性,符合ISO 26262 ASIL-B标准,并集成了多种安全特性,如AES-128 ECB、AES-128 CBC、AES-128 CMAC、真随机数生成器和Miyaguchi-Preneel压缩算法API等。
在待机模式下,CPU会断电,但支持15个GPIO和RTC唤醒,并保留32KB SRAM中的数据。同时,它还支持密钥管理,最多可管理17个用户密钥。这些特点使得杰发AC7840x系列芯片在车辆应用中具备了高性能和高安全性。
AC7840x系列芯片凭借高效的内核、充足的资源、高等级功能安全、出色的信息安全、丰富的接口资源、优秀的通信协议支持、广泛的应用场景和完善的开发支持广受客户的好评;又因为AC7840x系列芯片还具有出色的成本优势和大量的出货量产经验,所以我司推荐选用该芯片的T-BOX电控方案,让客户放心和安心。


旗芯|FC4150Fx系列(主控制器) Flagchip|FC4150Fx (MCU)
苏州旗芯微半导体有限公司成立于2020年10月,基于ARM Cortex M4、M7等系列架构构建面向汽车不同应用场景的高性能、高可靠性的片上系统,开发智能汽车高端控制器芯片。通过采用自研IP,多核锁步等技术以及车规芯片的六西格玛模拟电路设计流程,设计出覆盖安全标准ISO26262ASIL-B至ASIL-D的全系列产品家族。公司产品均满足车规AEC-Q100、功能安全标准ISO26262以及各项车规可靠性测试,可广泛应用于车身、中控、域控、底盘、安全、动力、电池管理等领域。
FC4150产品是一款高性能ASIL-B车规级MCU,专为车身智能控制应用设计。它基于Cortex-M4F内核,具备DSP指令集和浮点运算单元(FPU),并内置8KB指令Cache。
该MCU的工作频率高达150 MHz,支持ASIL-B功能安全等级,并配备HSM硬件加密引擎。该系列芯片提供高达2 MB的Flash、256 KB的D Flash以及高达256 KB的带ECC的SRAM,满足各种存储需求。
它还拥有丰富的外设和通讯接口,包括内置支持IEEE1588和AVB的10/100Mbps以太网接口,以及6个FlexCAN模块,其中部分支持CAN-FD和PNET。产品已通过AEC-Q100 Grade 1等级认证,确保其可靠性和安全性。
FC4150x系列产品具有高主频、丰富的存储资源、出色的运算加速,并具备多种安全机制,支持以太网通信(部分型号),适用于广泛的汽车应用场景,在本地化服务方面具有优势。
FC4150Fx系统框图
FC4150Fx系列选型如下:
瓴芯|LN10x43、LN20x45(电源DCDC/LDO)
瓴芯电子科技(无锡) 有限公司,成立于 2017 年,产品包括开关稳压器(DCDC), 线性稳压器(LDO),多路集成电源,LED 驱动和高边开关。在国内外知名车 厂>40 家量产,零部件供应商>200家量产,产品出货超2亿颗。拥有57个发明专利14个全球专利),10个实用 新型专利。实施全流程车规体系,对车规的理解与管 控贯穿于芯片定义到售后支持的整个生命周期。对任何环节的任何质量问题,快速反馈,高效迭代,持续优化。致力于高质量、高可靠性、0DPPM 的车规目标。

LN10X43Q1是一种高效、紧凑、同步降压的DC-DC转换器,采用恒定频率、峰值电流模式控制结构,具有内部补偿。它在输入电压从3.5V到36V之间工作,提供从1V到VIN之间的可调输出电压。
LN10X43Q1最多可提供3.0A的电源。标称开关频率固定在400 kHz、1MHz或2.1MHz上,或者可以同步到外部时钟。在轻负载下的自动频率折叠可以提高效率。
其他特性,如FPWM选项、精度启用和内部软启动,为广泛的应用程序提供了灵活和易于使用的解决方案。保护功能包括输入欠压锁定、热关闭、逐循环电流限制和短路保护。

LN20X45Q1是一种超低静止电流、低损耗线性调节器(LDO),输入电压宽范围为4V至42V。该系列提供3.3V、5V和15V的固定输出或0.6V至24V的可调输出,并提供高达450 mA的输出电流。
LN20X45Q1的典型停机电流小于1μA,而空载条件下的静息电流为5.5μA。
LN20X45Q1提供了一个具有可编程延迟的电源良好的指示灯,以直接驱动微控制器(MCU)的复位引脚。此外,还有一些高精度的5V或3.3V固定输出的选择。LN20X45Q1具有过电流保护和过温关闭与自动重启的功能。
融慧| RH1042Q(CAN通讯)
融慧集成电路科技(杭州)有限公司是一家 Fabless 的半导体设计公司。融慧的创始人都曾经工作于美国美信半导体(Maxim), 致力于提供高可靠性的车规和工业模拟芯片。 融慧的短期计划是推出车规和工业级CAN、LIN ,及 RS-485 等数据收发器产品。融慧的中期计划是研发出车规级 SBC (System Basis Chip),集中开发新能源汽车芯片。融慧的长期计划是成为一家高性能高可靠性车规级和工业级模拟芯片和系统的供应商。
RH1042Q是新一代高速8Mbps控制器局域网(CAN)收发器,符合ISO11898-2:2016 和SAEJ2284-1至SAEJ3384-5 高速CAN规范。该收发器为CAN协议控制器和物理双线 CAN 总线之间提供了一个接口,适用于汽车和工业市场的 CAN 应用。
具有两种操作模式:正常模式和待机模式,可通过STB引脚选择。正常模式允许数据速率超过8Mbps,待机模式将收发器置于极低电流模式,发射器关闭,接收器保持低电流工作模式。
接收器输入具有-40V至+40V的扩展输入共模范围。该收发器还具有以VIO引脚为基准的集成电平转换器,允许收发器直接与具有 2.8V~5.5V 逻辑电平的MCU连接接。
该收发器集成了许多保护功能,如热关断、限流、 限制显性传输时间以避免通信冲突、高达 ±70V 的总线故障保护以及电源欠压或浮动时的故障保护。
它还在总线引脚上提供强大的 ±25kV HBM、±15kV IEC 气隙和 ±8kV IEC 接触放电。

矽力杰| SA2300/SA21340
矽力杰是全球领先模拟芯片公司,作为增长最快的全球半导体公司之一,矽力杰通过自主创新及尖端核心技术应对来自全世界最严峻的技术挑战。矽力杰于2008年在加利福尼亚州桑尼维尔市成立,其端到端模拟,电源和信号链解决方案广泛应用于汽车,工业,消费,云计算和通信设备,领先的核心技术, 高整合度的设计能力, 多元且全方位的产品线, 全球销售渠道, 高效率的产品开发能力。
矽力杰的SA2300系列和SA21340均为性能出色的芯片,以下是对它们的参数信息的介绍如图所示:




辉芒微| FT24AXX
FT24AXX : 已通过AEC-Q100认证,工作温度范围-40~+125℃ ,2005年推出了全系列的EEPROM产品依托晶圆厂工艺平台大规模生产优性能和低成本芯片,拥有业内最小尺寸的2Kbit产品。
FT24AXX: AEC-Q100 certified, operating temperature -40°C to +125°C. Since its launch in 2005, the full series of EEPROM products has been mass-produced using a wafer-fabrication platform, offering high

功能说明
数据存储与读取:作为EEPROM芯片,其主要功能是实现数据的非易失性存储。用户可以通过 I²C 接口将各种数据,如设备的配置参数、用户的个性化设置、历史记录等写入到芯片中,并且在需要时能够准确地读取出来,即使设备掉电,数据也不会丢失,保证了数据的长期可靠性。
多设备兼容:由于其标准的 I²C 接口和常见的封装形式,FT24AXX芯片能够与众多不同厂家、不同类型的微控制器和其他电子元件良好兼容,方便用户进行系统集成和扩展。
灵活的地址配置:芯片支持多字节地址模式,用户可以根据实际应用的需要,灵活地配置芯片的地址,从而在同一I²C总线上连接多个FT24AXX芯片或其他I²C设备,实现存储容量的扩展或不同数据的分类存储,提高了系统的灵活性和可扩展性 。
低功耗特性:FT24AXX系列芯片在设计上注重低功耗性能,在待机和工作状态下都能够保持较低的功耗水平,这对于一些采用电池供电的便携式设备或对功耗要求严格的应用场景尤为重要,能够有效延长设备的电池使用寿命,降低系统的整体能耗。
富芮坤| FR3038DQ(BLE)
富芮坤 FR3038DQ 是一款符合AEC-Q100 Grade2标准的双模蓝牙MCU芯片,主要用于汽车电子以及相关应用。FR3038DQ 将射频、基带、ARM CortexM3内核、丰富的片上资源以及 PMU 集成在一个芯片中,FR3038DQ内置ROM实现了蓝牙的控制器功能,完全兼容 SIG V5.3(BR/EDR/LE 模式)协议。
FR3038DQ是一款面向车载前装市场的高性能蓝牙MCU芯片,具有以下显著特点和功能:CortexM3,12MHz-48MHz,支持1Mbps/2Mbps/3Mbps @BR/EDR ,1Mbps/2Mbps @LE , LE S2S8长距离传输,RSSI1dB步进,动态TX功率控制。
协议支持:全面支持蓝牙5.3协议标准,涵盖BR、EDR、BLE三种模式,为用户提供了丰富的蓝牙连接选项,能够满足不同的应用场景需求;
灵活配置:富芮坤提供的软件开发工具包SDK具有高度的灵活性和开放性,使该芯片可灵活配置为单 BLE 模式、单 BR/EDR 模式或 BLE+BR/EDR 双模模式,方便用户根据具体的项目需求进行定制化开发;
集成MCU:芯片内置了微控制器单元MCU,为系统的控制和数据处理提供了强大的运算能力,能够高效地处理各种复杂的任务和算法,提升了整个系统的性能和响应速度。

芯力特| SIT232
芯力特SIT232是一款性能出色的 RS-232 收发器,参数信息介绍如图所示。

信号转换功能:SIT232的接收器能够将RS-232信号准确地转换成CMOS逻辑输出电平,并且所有的接收器都是反向的,使得接收器响应TTL电平与EIA/TIA-232E电平一致,从而实现了不同电平信号之间的有效转换,方便与各种微控制器或其他数字电路进行连接和通信。
独立使能与关闭:芯片中的驱动器和接收器均可独立使能与关闭,用户可以根据实际应用需求灵活控制各个通道的工作状态,实现对功耗的有效管理,降低系统能耗,延长设备的使用寿命。
多设备连接:由于其双通道且可独立使用的特性,SIT232可以方便地实现一个设备与多个其他设备之间的RS-232通信连接,构建复杂的通信网络。
天线选型
T-BOX(Telematics BOX)天线是汽车远程信息处理系统中的关键部件,主要用于实现车辆与外部网络之间的无线通信。它负责接收和发送各种数据信号,包括车辆的位置信息、状态数据、远程控制指令等,使车辆能够实现远程监控、导航、智能互联等功能。
工作原理
信号接收:T-BOX 天线通过感应空间中的电磁波来接收信号。当外部信号源发出的电磁波到达天线时,天线会将其转化为微弱的电信号,并传输给 T-BOX 内部的接收电路。接收电路对这些信号进行放大、滤波和解调等处理,提取出其中的有用信息,如导航数据、远程控制指令等。
信号发送:T-BOX 根据车辆的状态和用户的操作生成需要发送的数据信号,这些信号首先经过 T-BOX 内部的发射电路进行编码、调制等处理,然后将处理后的电信号传输给天线。天线将电信号转换为电磁波向外界辐射,以便与外部的基站、服务器或其他设备进行通信,例如将车辆的实时位置、故障信息等发送到后台服务器。


未来展望
随着新能源汽车产业的持续发展和国产芯片技术的不断进步,国产芯片在TBOX中的应用前景将更加广阔。未来,我们有望看到国产芯片在更高性能、更低功耗、更强安全性等方面取得更大的突破。
在技术创新方面,国产芯片厂商将加大在人工智能芯片、车规级芯片等前沿领域的研发投入,使TBOX具备更强大的智能决策能力和数据处理能力,为新能源汽车的自动驾驶和智能座舱等高级功能提供更有力的支持。同时,随着国内半导体产业链的不断完善,国产芯片的生态系统也将逐步健全,与国外芯片巨头的差距将进一步缩小。
在市场应用方面,越来越多的新能源汽车制造商将选择国产芯片作为其TBOX的核心部件,推动国产芯片在新能源汽车领域的市场份额不断提高。这不仅将促进我国新能源汽车产业的自主可控发展,还将带动整个半导体产业的繁荣,形成一个良性的产业发展循环。
总之,国产芯片在新能源汽车TBOX中的崛起,是我国汽车产业和半导体产业共同发展的重要成果。我们有理由相信,在不久的将来,国产芯片将在新能源汽车的智能化进程中发挥更加关键的作用,为全球汽车产业的变革贡献更多的 “中国智慧” 和 “中国力量”。
结语
新能源汽车TBOX作为智能网联汽车的核心部件,其发展离不开芯片技术的支持。国产芯片凭借自身的优势,在TBOX应用中逐渐占据重要地位,并为新能源汽车的发展带来了新的机遇和活力。尽管目前仍面临一些挑战,但通过持续的技术创新和产业协同发展,国产芯片必将在新能源汽车领域绽放更加耀眼的光芒,推动我国新能源汽车产业迈向更高的台阶,实现从汽车大国向汽车强国的转变。让我们共同期待国产芯片在新能源汽车TBOX中创造更多的精彩!
如果您对TBOX方案有任何疑问或想了解更多相关内容,请关注我们的公众号或留言与我们互动。让我们一同探索未来智能汽车安全的新篇章!